Here you can learn how to document the weigh-in with the SET software. This is useful to make sure, that only athletes who passed weight control are in the draws without comparing to paper lists.
Interactive Demo
Category settings
To document weight control results in the software, the weight limits for each category needs to be set. Therefor go to “Competitor Categories”.
Click on the icon on the right side to add more columns to the list.
Select “Min. Weight (KG)” and “Max. Weight (KG)” from the list.
Double click on the field to change the weight limit.
All weight limits need to be different from zero and decimal digit separated by a dot.
Weigh-in with the software
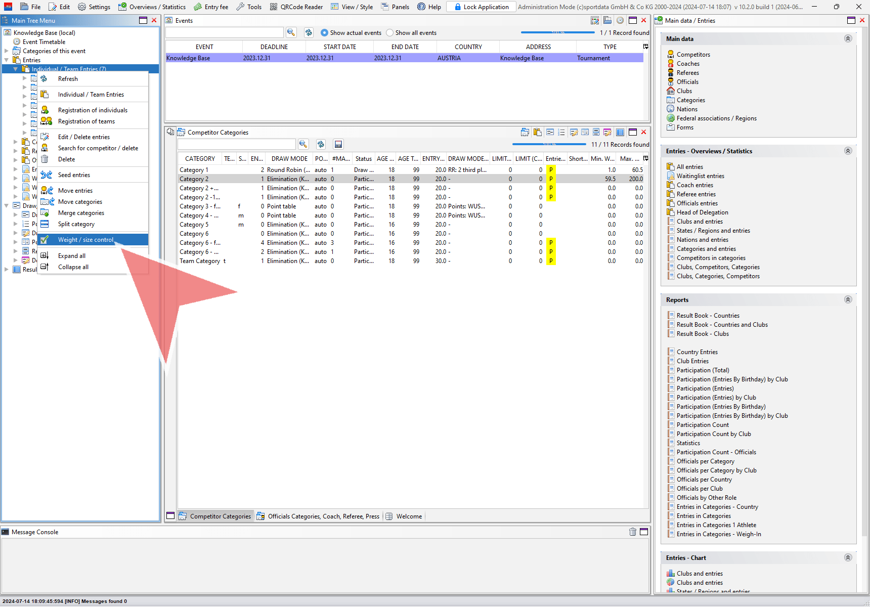
To access the weigh-in mode rightclick on “Individual / Team Entries” and select “Weight / size control”.
Select the athlete you would like to do the weight control for by doubleclicking on its line. You can also use the filters on top to search for athletes.
The “Weight / size control”-window shows up with all kind of information about the athlete. To show the picture you need to download them first.
The athlete’s category is shown on the left side together with the weight limits. Double click on the “00,00” to input the weight shown on the scale.
Afterwards click on the green or red button to accept or reject the attempt. The status of the athlete changes accordingly.
The weight, status and documentation of all attempts is now updated in the list.
It is also possible to only use the “accept“ and “reject” button without the correct weight.
In this case the weight information is not documented but the change of status still is.
Use of a barcode scanner
With a barcode scanner it is possible to open the weight control window automatically without searching for the athlete. Therefor connect your scanner and open the “QRCode Reader from Barcode scanner”.
Select “Weight / size control – Connected with Scale” as the default action. When reading a QR code the weight control window of that athlete will automatically open.
Use of a webcam
If you don’t have a barcode scanner but a webcam, you can still use the automatic search function. Therefor open the “QRCode Reader from Webcam”.
Select “Weight / size control – Connected with Scale” as the Default Action. Position the QR code in front of the camera and the weight control window will show up automatically.
















