Learn how to add new athletes to a club and how to register an athlete to an event.
Interactive Demo
How to register a new athlete
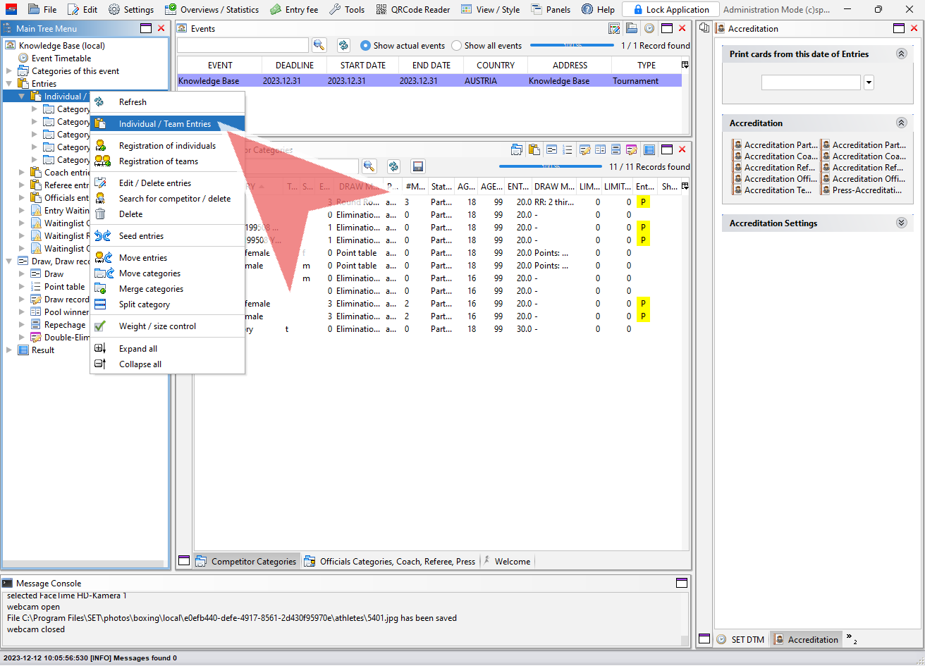
To register a new athlete rightclick on “Individual / Team Entries” in the Main Tree Menu.
Select “Registration of individuals” in the shown menu.
First select the club, for which you would like to register an athlete. In the drop down menu all clubs with already existing entries are shown.
To search for a club, that is already registered for the event but not shown in the drop down menu, click on the search icon.
Select the club from the list by double clicking on it. In case your club is not shown here, you have to register a new club.
In the Competitors drop down menu, you find all athletes that are already added to the selected club. To add a new athlete click on the “plus”-icon.
Enter all important information about the athlete in the competitor manager window. The first name, last name, birthday and gender are required, the other information are in general optional.
Add the athlete to the club by clicking on save.
How to add/change a picture
After the initial information are saved, a picture of the athlete can be added. Therefor you can either upload a picture from your device or use a connected webcam to take picture.
To use the webcam capture mode, select the correct webcam in the drop down menu on top and click on “Take Snapshot” to take a photo of the current view.
A cutout of the snapshot is shown in the right window. The frame can be moved with the mouse button pressed down. Click on “Save” to upload the picture to the athlete’s profil.
To upload a picture from your device, click on “Change local photo”.
Select the correct png or jpeg file on your laptop and click on “Open”.
To save the new athlete with the picture, click on “update”.
How to register an athlete
Select the athlete you would like to register in the Competitors drop down menu.
In the field below all matching categories of this event for the selected athlete are shown. Only if the information of the athlete meet the categories’ requirements (e.g. gender and age), the category is shown in the list.
Click on “Save entries” to save the entry in the selected category. To move the entry to the waiting list first, tag the corresponding checkbox.
Close the window once all athletes are registered.
List of entries
To find the list of all currently registered entries, rightlick on “Individual / Team Entries” in the Main Tree Menu and then select “Individual / Team Entries in the menu.
Use the filters to search for a specific entry.
It is also possible to access the registration window directly through the entry list by going to “Edit” and then “Registration of individuals”.




















